[TIDA-01547] data collector와 end node 구현 - 기본 setting과 MSP432에 .out 파일 올리기
이 포스팅은 ti 측에서 제공하는 TIDA 01547 예제와 그에 대한 document들을 기반으로 해 작성되었습니다. (출처: http://www.ti.com/tool/TIDA-01547)
ccs 활용 방법은 다음 동영상을 참고하였습니다. https://www.youtube.com/watch?v=g8UUfcY2VE4
3. project > properties에서 아래의 사항들을 check한다.
(compiler version에서 v17이 없으면 자동으로 v18을 사용한다는 뜻)
4. 위에서 Products를 눌러서 MSP432 SDK를 체크해준다.
5. MSP432 SDK ver 2.20.0.12를 사용했기 때문에 library 경로를 바꿔주어야 build할 때 오류가 안 난다.
자신이 받은 SDK폴더에서 저 경로를 따라가면 fatfs.a 파일이 있는 것을 확인할 수 있다.
project > properties > ARM Linker > File Search Path 에서 다음과 같이 아래 사진에 highlighting된 부분의 library 경로를 위의 파일 주소 같이 바꿔준다.
6. 이제 build setting이 모두 끝났으니 build를 해주면 된다.
project에서 오른쪽 버튼을 눌러 build project하거나 망치 버튼을 눌러주면 된다.
처음에는 시간이 꽤 오래 걸린다. (gmake의 적용으로 다음에 compile할 때에는 update된 부분만 골라서 하기 때문에 시간이 단축된다.)
7. build 결과로 .out 파일이 생성된다. 이 파일을 이제 MSP432에 올려주면 된다.
이를 위해 먼저 Target Configurations 창을 켜서 MSP432P401R.ccxml을 오른쪽 클릭해 Launch Selected Configuration을 누른다.
8. 그러면 Debug 모드 창이 뜰 것이다. 현재 Disconnect라고 뜰 것이니 PC와 MSP432 보드를 연결하고, 오른쪽 버튼을 클릭해서 Connect Target을 누른다. 그러면 Suspend라고 바뀔 것이다.
연결이 되었다는 뜻이니 이제 build로 인해 만들어진 .out 파일을 보드에 load하면 된다.
여기서 만약 연결에 에러가 난다면 driver 설치를 안해서 일수도 있으니
XDS Emulation Software Package를 설치한다.
Debugging을 진행하고 싶다면 breaking point를 잡아 Resume 버튼을 누르면 된다.
-----------------
이를 통해 MSP432 보드에 해당 6LoWPAN 예제(.out 파일)를 올렸고, 다음 포스트에서
CC1310에 hex 파일을 올리는 것을 설명하겠다.
ccs 활용 방법은 다음 동영상을 참고하였습니다. https://www.youtube.com/watch?v=g8UUfcY2VE4
이 예제는 data collector와 end node의 HW platform이 동일하다.
본인은 data collector 한 개와 end node 두 개로 예제를 구현해보았다.
최종적으로는 data collector는 TIDA-01547을 적용해 MSP432P401R과 CC1310으로 구현하고,
end node는 TIDA-010003을 적용해 CC1310만 사용해 구현해 볼 예정이다.
***버전이 다양하니 document에 따라 버전을 잘 적용해야 한다***
<<준비물>>
HW (보드)
1. MSP432P401R 3개
2. CC1310F128 3개
(여기서 F128이란, flash가 128KB라는 뜻으로 in system programming flash memory 용량을 의미한다)
SW
<Software Development Kit>
1. SimpleLink CC13x0 SDK ver 2.20.00.xx
2. SimpleLink MSP432p4 SDK ver 2.20.00.12
(정확한 명칭은 SimpleLink MSP432P4 High-precision ADC MCU SDK)
<tool>
1. Code Composer Studio ver 8.1.0
예제 프로젝트를 build하고, 보드에 out 파일을 올리고, debug하는 데에 쓰인다. (eclipse 기반으로 하는 툴이다)
2. Flash Programmer 2
CC1310에 (ti에서 제공하는)hex 파일을 flash하는데에 사용된다.
3. SmartRF Studio 7
이번 포스팅에서는 안 다루지만 document를 읽어보면 noise를 만드는데 사용하는 것 같다.
----------------
위의 것들이 모두 준비가 되었으면 이제 board에 sw를 올릴 차례이다.
<MSP432보드에 6LoWPAN_TI_15_4_Example을 build해서 나온 out 파일 올리기>
1. TIDA-01547에서 제공하는 6LoWPAN_TI_15_4_Example을 다운받아서 CCS에서 import project를 통해 project를 연다.
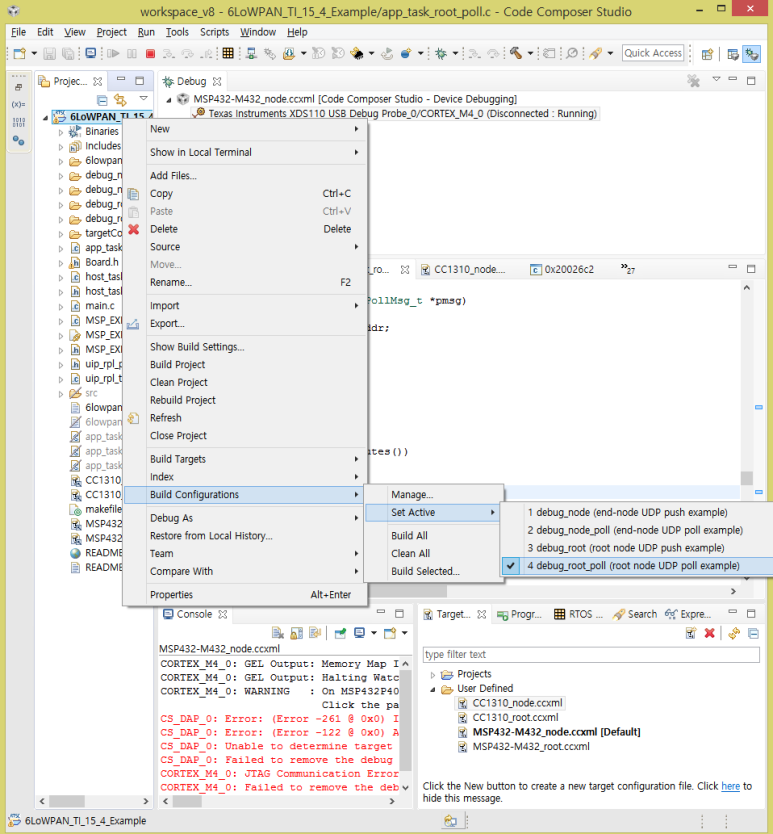
2. 해당 project의 build configuration 을 설정한다.
본인은 UDP polling 방식의 data collector(root)를 구현할 것이므로
debug_root_poll(root node UDP poll example)을 선택하였다.
UDP poll 방식은, end node가 root node로 부터 polling message를 받았을 때에만 UDP data를 보낸다. 그래서 polling overhead가 있지만, dense network에서 network traffic을 조절할 수 있어서 자주 사용되는 방식이다.
UDP push 방식은, end node가 보낼 data만 있으면 무조건 보내는 방식이다. 그래서 polling overhead는 없지만 end node간의 collision이 일어날 확률이 높아진다.
본인은 data collector 한 개와 end node 두 개로 예제를 구현해보았다.
최종적으로는 data collector는 TIDA-01547을 적용해 MSP432P401R과 CC1310으로 구현하고,
end node는 TIDA-010003을 적용해 CC1310만 사용해 구현해 볼 예정이다.
***버전이 다양하니 document에 따라 버전을 잘 적용해야 한다***
<<준비물>>
HW (보드)
1. MSP432P401R 3개
2. CC1310F128 3개
(여기서 F128이란, flash가 128KB라는 뜻으로 in system programming flash memory 용량을 의미한다)
SW
<Software Development Kit>
1. SimpleLink CC13x0 SDK ver 2.20.00.xx
2. SimpleLink MSP432p4 SDK ver 2.20.00.12
(정확한 명칭은 SimpleLink MSP432P4 High-precision ADC MCU SDK)
<tool>
1. Code Composer Studio ver 8.1.0
예제 프로젝트를 build하고, 보드에 out 파일을 올리고, debug하는 데에 쓰인다. (eclipse 기반으로 하는 툴이다)
2. Flash Programmer 2
CC1310에 (ti에서 제공하는)hex 파일을 flash하는데에 사용된다.
3. SmartRF Studio 7
이번 포스팅에서는 안 다루지만 document를 읽어보면 noise를 만드는데 사용하는 것 같다.
----------------
위의 것들이 모두 준비가 되었으면 이제 board에 sw를 올릴 차례이다.
<MSP432보드에 6LoWPAN_TI_15_4_Example을 build해서 나온 out 파일 올리기>
1. TIDA-01547에서 제공하는 6LoWPAN_TI_15_4_Example을 다운받아서 CCS에서 import project를 통해 project를 연다.
2. 해당 project의 build configuration 을 설정한다.
본인은 UDP polling 방식의 data collector(root)를 구현할 것이므로
debug_root_poll(root node UDP poll example)을 선택하였다.
UDP poll 방식은, end node가 root node로 부터 polling message를 받았을 때에만 UDP data를 보낸다. 그래서 polling overhead가 있지만, dense network에서 network traffic을 조절할 수 있어서 자주 사용되는 방식이다.
UDP push 방식은, end node가 보낼 data만 있으면 무조건 보내는 방식이다. 그래서 polling overhead는 없지만 end node간의 collision이 일어날 확률이 높아진다.
3. project > properties에서 아래의 사항들을 check한다.
(compiler version에서 v17이 없으면 자동으로 v18을 사용한다는 뜻)
4. 위에서 Products를 눌러서 MSP432 SDK를 체크해준다.
5. MSP432 SDK ver 2.20.0.12를 사용했기 때문에 library 경로를 바꿔주어야 build할 때 오류가 안 난다.
자신이 받은 SDK폴더에서 저 경로를 따라가면 fatfs.a 파일이 있는 것을 확인할 수 있다.
project > properties > ARM Linker > File Search Path 에서 다음과 같이 아래 사진에 highlighting된 부분의 library 경로를 위의 파일 주소 같이 바꿔준다.
6. 이제 build setting이 모두 끝났으니 build를 해주면 된다.
project에서 오른쪽 버튼을 눌러 build project하거나 망치 버튼을 눌러주면 된다.
처음에는 시간이 꽤 오래 걸린다. (gmake의 적용으로 다음에 compile할 때에는 update된 부분만 골라서 하기 때문에 시간이 단축된다.)
7. build 결과로 .out 파일이 생성된다. 이 파일을 이제 MSP432에 올려주면 된다.
이를 위해 먼저 Target Configurations 창을 켜서 MSP432P401R.ccxml을 오른쪽 클릭해 Launch Selected Configuration을 누른다.
8. 그러면 Debug 모드 창이 뜰 것이다. 현재 Disconnect라고 뜰 것이니 PC와 MSP432 보드를 연결하고, 오른쪽 버튼을 클릭해서 Connect Target을 누른다. 그러면 Suspend라고 바뀔 것이다.
연결이 되었다는 뜻이니 이제 build로 인해 만들어진 .out 파일을 보드에 load하면 된다.
여기서 만약 연결에 에러가 난다면 driver 설치를 안해서 일수도 있으니
XDS Emulation Software Package를 설치한다.
Debugging을 진행하고 싶다면 breaking point를 잡아 Resume 버튼을 누르면 된다.
-----------------
이를 통해 MSP432 보드에 해당 6LoWPAN 예제(.out 파일)를 올렸고, 다음 포스트에서
CC1310에 hex 파일을 올리는 것을 설명하겠다.







댓글
댓글 쓰기